CS-OTPM1
Manager Software
Screenshots

Hunter's comment
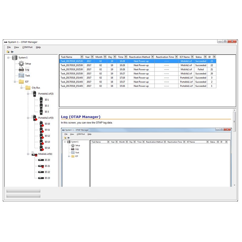
Remote radio reset when in field with CS-OTPM1 OTAP (Over-The-Air-Programming) Manager. The system operator can edit the channel, call list, status message list and more, without the need to return the radio to the base station.
Link
http://www.icom.co.jp/world/products/land_mobile/software/cs-otpm1/?ref=steemhunt
Contributors
Hunter: @geuratan

This is posted on Steemhunt - A place where you can dig products and earn STEEM. [View on Steemhunt.com](https://steemhunt.com/@geuratan/cs-otpm1-manager-software)